Maples Wiki
Activity
Initializing search
    Maple-pro/wiki
    • HOME
    • CSTAR
    • 学习笔记
    • 后端学习
    • 课程笔记
    • 日报记录
    • 生活拾遗
    • 草稿箱
    Maple-pro/wiki
    • HOME
          • 静态分析工具
          • Kotlin测试生成调研
          • KotSuite 问题反馈跟踪 v1.0.1 (4.19)
          • KotSuite 问题反馈跟踪 5.19
          • KotSuite 问题反馈跟踪 6.19
          • 进度同步 20230512
          • 进度同步 20230519
          • 进度同步 20231013
          • 记录
          • Ideas
          • Record 202303
          • Record 202304
          • Record 202305
          • Record 202306
          • Record 202307
          • Record 202309
          • Record 202310
          • Record 202311
          • Record 202312
        • 技术文档
        • 系分文档
        • 2021.11.04 会议记录
        • 2021.11.11 会议记录
        • 2021.11.18 会议记录
        • 2021.12.23 会议记录
        • 2022.02.25 会议记录
        • 2022.03.05 会议记录(演化算法)
        • 2022.03.12 会议记录
        • 2022.04.30 会议记录
        • 2022.05.21 会议记录(基于缺陷度实验)
        • 2023.12.22 会议记录(KotSuite 进度)
        • 2021.11.11 组会(程序分析的基本原理)
        • 2021.11.18 组会(Simple Guidance to Spoon)
        • 2021.12.02 组会(前期调研 & 写作相关)
        • 2021.12.16 组会(前期调研 & 写作相关)
        • 2022.03.19 组会(写作相关)
        • 2022.09.17 组会(写作)
        • 2022.10.08 组会(写作)
        • 2022.12.10 组会(代码生成)
        • 2023.03.18 组会(写作)
        • 2023.04.22 组会(程序自动修复)
        • 毕设论文修改
        • 答辩稿
        • 答辩修改意见
        • 架构图
        • 进度记录
        • 实验部分
        • Sketch
          • Evolutionary Algorithm
          • NSGA-Ⅲ
          • JDart 环境搭建
          • Symbolic Execution 学习笔记
          • 系统架构图
          • 系统架构图1
          • 系统流程图
          • 执行树
          • NSGA-II 算法流程图
          • PPT 系统模块流程图
          • PPT 选题背景与意义
        • [Read] (2011) EvoSuite: Automatic Test Suite Generation for Object-Oriented Software
        • evosuite 代码结构
        • evosuite 代码研读
        • [Read] An O(ND) Difference Algorithm and Its Variations
        • [Read] Fine-grained and Accurate Source Code Differencing
        • Diff Algorithm
          • [Read] How to Review a Journal Article
          • [Read] HOW TO REVIEW A PAPER
          • [Read] How to Review a Technical Paper
        • [2021.12.25] TauPad: Test Data Augmentation of Point Clouds by Adversarial Mutation
            • Fault Localization via Efficient Probabilistic Modeling of Program Semantics
        • Paper Reading List
        • [Read] Seven Principles of Software Testing
        • [Read] Understanding Reproducibility and Characteristics of Flaky Test Through Test Reruns in Java Projects
        • Maven Notes
        • Spoon Notes
        • OPPO 论文解读
        • 论文解读221005
        • [2021.12.15] 华为-爱丁堡联合实验室 2021 年度 Workshop — 编程语言专场
        • [2021.12.23] CS 体系结构方向科研文章写作
      • 学习路线
      • 🔥 Ideas
        • Translating Java to Kotlin at Scale
        • Soot
        • Call Graph Generation
        • Pack and Phases in Soot
        • Activity
        • Android
        • 短链接生成算法
        • 小程序
        • javascript 面试问题
        • JS 中判断一个函数是否为一个类
        • V8 垃圾回收机制
        • English Article Sentences
        • GIT 分支模型进化史
        • Kotlin
        • Vim
      • 如何做学术
      • 学习路线
      • 22年春招
      • 🌟 New Things
        • GO NOTE
        • JAVA NOTE
        • SOFABoot
      • HTTP 框架
      • 打开抖音会发生什么
      • Go 框架三件套详解
      • 消息队列
      • Computational Intelligence
        • 0 Preparation
        • 1 Propositional Logic
        • 2 Predicate Logic
        • 3 Verification by Model Checking
      • Software Testing and Reliability
        • 0. Preparation
        • 1. Course Introduction
        • 2. Intermediate Representation
        • 3. Data Flow Analysis - Applications
        • 4. Data Flow Analysis - Foundation
        • Computer Networking: A Top-Down Approach
          • Preparation
          • Related Links
          • 调试方法论
          • Lab Checkpoint 0: networking warmup
          • Lab Checkpoint 1: stitching substrings into a byte stream
        • 1. 测试概论
        • 1. Overview
      • 课程学习
      • 每日安排
        • 🎯 10月月报
        • 📅 09月日程表
        • 📅 10月日程表
        • 📅 11月日程表
        • 📅 02月日程表
        • 📅 暑假日程表
        • 寂静之城-上
        • 寂静之城-中
        • 寂静之城-下
      • 🎦 Movie & Book
      • 英文邮件模板
        • HCI final project
        • HCI Homework 2
        • HCI Results
        • Heuristic Evaluation
        • 预推免填报
        • WHU 预推免
      • 2022.03.07 党会
      • 辩论技巧(误)
      • 动物园守则
      • AST 转 CFG
      • Hugo Widgets
      • JPF Core 架构图
      • Kotlin 测试生成技术文档修改
      • Self Introduction

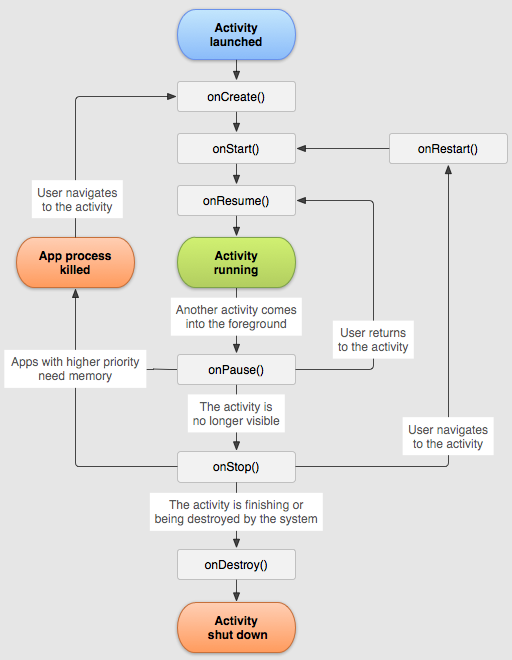
    Activity

    Reference: https://developer.android.com/guide/components/activities/intro-activities

    image.png

    Copyright © 2022 - 2025 Feng Yang
    Made with Material for MkDocs